瑞星卡卡安全论坛技术交流区反病毒/反流氓软件论坛 【原创】冰刃(IceSword)的使用方法(基础篇)【新手必读】

12345678   1  /  8  页   跳转

【原创】冰刃(IceSword)的使用方法(基础篇)【新手必读】

【原创】冰刃(IceSword)的使用方法(基础篇)【新手必读】

转载请注明作者:UFO不幸外人

冰刃是一款功能强大的杀毒辅助软件,深受很多杀毒高手的青睐,这里我介绍一下冰刃这个软件的简单使用方法,供大家参考。说句实话,我不是高手,不能像高手一样把一些软件运用自如,所以这个方法可能有很多纰漏或者很大的不足,请见谅。
废话少说,进入正题,我先通过以下图片介绍一下冰刃。
说到一个软件,就要先说一下它的运行环境,冰刃这个软件,第一次运行必须在管理员帐户下进行,当一台计算机多个用户,如果管理员用户运行了冰刃,最好重新启动后再交给低权限用户使用计算机,否则低权限用户就可以启动冰刃这个软件。
冰刃大菜单分为查看、注册表、文件(图一)。查看里面又分为很多小部分,我这里只介绍常用的功能,包括进程(图二)、内核信息(图三)、启动组(图四)、服务(图五),其他项目,我会在最后进行介绍性说明。注册表(图六)里面就是一个注册表编辑器,方便使用,而且拥有管理员权限,可以查看、修改、删除注册表项目。文件(图七)是一个浏览计算机所有文件的地方,它可以看到任何隐藏的文件,对付无法删除的文件,也可以使用强制删除等特殊方法删除,具体方法下面会有具体介绍。
最后编辑2007-08-10 12:13:56
分享到:
gototop
 

图一

附件附件:

下载次数:1539
文件类型:image/pjpeg
文件大小:
上传时间:2007-3-17 23:43:01
描述:



gototop
 

图二

附件附件:

下载次数:1544
文件类型:image/pjpeg
文件大小:
上传时间:2007-3-17 23:43:07
描述:



gototop
 

图三

附件附件:

下载次数:1569
文件类型:image/pjpeg
文件大小:
上传时间:2007-3-17 23:43:11
描述:



gototop
 

图四

附件附件:

下载次数:1523
文件类型:image/pjpeg
文件大小:
上传时间:2007-3-17 23:43:15
描述:



gototop
 

图五

附件附件:

下载次数:1523
文件类型:image/pjpeg
文件大小:
上传时间:2007-3-17 23:43:21
描述:



gototop
 

图六

附件附件:

下载次数:1564
文件类型:image/pjpeg
文件大小:
上传时间:2007-3-17 23:43:26
描述:



gototop
 

图七

附件附件:

下载次数:1555
文件类型:image/pjpeg
文件大小:
上传时间:2007-3-17 23:43:31
描述:



gototop
 

图片上有一些使用方法,但是不具体,下面我就带您一步一步地来用冰刃实现一些固定的操作。我介绍的方法是从简单到难,可能有些您还看不懂,不要紧,慢慢学习,共同进步。
首先,我们看进程这里可以做的事情
一、显示隐藏进程。
打开冰刃的进程选项后,里面红色字显示的就是隐藏的进程,这样显示可以方便查找隐藏的后门、木马等
二、结束进程
点击选中要结束的进程,按Ctrl键可以选择多个项目,然后再点开右键菜单中的“结束进程”,就把选中的项目结束掉了。
三、终止插入的DLL文件
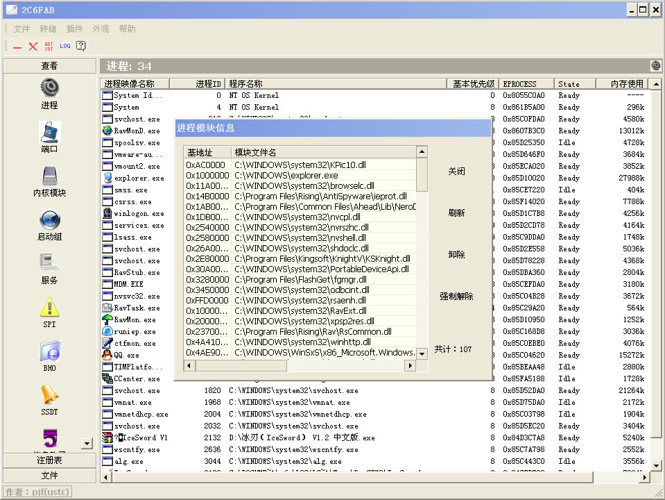
现在很多木马程序都插入桌面文件explorer.exe下面很多DLL文件,来执行木马所需要的操作,那么对于这些插入的DLL文件怎么办呢,用冰刃就可以解决好这个问题。
打开冰刃后,选中DLL所插入的进程,然后点右键菜单中的“模块信息”,会看到所嵌入进程的所有DLL文件(图八),找到病毒进程,点击卸载即可结束掉这个DLL,如果病毒、木马或者黑客程序比较厉害,可能无法卸载,那么强制卸载就起了作用,一般的DLL包括系统DLL都可以强制卸载掉,所以慎用这个功能。

图八

附件附件:

下载次数:1510
文件类型:image/pjpeg
文件大小:
上传时间:2007-3-17 23:43:43
描述:



gototop
 

四、其他功能
进程里面还有某些其他功能,比如强制结束线程,包括右键菜单中还有线程信息、内存读写等,这些对我们的杀毒工作用处不大,所以不进行具体介绍了。
其次,我们看内核的使用方法
内核程序是通过C:\windows\system32\ntkrnlpa.exe等程序启动,基本上是C:\windows\system32\drivers\下的sys文件,当然也有少部分C:\windows\system32\目录下的sys文件,仅有很少的几个dll文件,我计算机有3个。冰刃中的内核模块只能察看简单的内核信息,靠知识去分析正常和不正常的内核。
第三,我们看启动组
这里和内核程序一样,只能查看,无法作任何处理。这个启动组里面只显示几个地方的启动项目,非常不全面,我了解得是以下项目:
注册表中,仅包括HKEY_CURRENT_USER\Software\Microsoft\Windows\CurrentVersion\Run和HKEY_LOCAL_MACHINE\SOFTWARE\Microsoft\Windows\CurrentVersion\Run两个项目,文件夹包括C:\Documents and Settings\您所使用的用户名称\「开始」菜单\程序\启动和C:\Documents and Settings\All Users\「开始」菜单\程序\启动
等我的下一个文章的更新后,就知道这个启动组是多么的不全面了。
第四,我们看服务
一、显示隐藏服务
服务中可以显示隐藏服务,用红色表示,和进程一样
二、修改服务的当前状态(启动、停止等)
打开服务,选中要进行操作的服务,按Ctrl键可以选择多个项目,在右键菜单里面选择要作的操作,比如停止、启动、暂停、恢复。这里面要注意一个问题,就是系统的关键服务是不能停止的,否则系统会自动重新启动计算机。这个仅修改当前状态,而重新启动计算机后,如果服务的启动类型是自动,还会启动该服务。
三、修改服务的启动类型(禁用、自动、手动)
打开服务,选中要进行操作的服务,按Ctrl键可以选择多个项目,在右键菜单里面选择要作的操作,比如禁用、自动、手动。这个修改的是启动类型,所以修改后,不可能修改当前状态。
第五,我们看注册表
冰刃对注册表有非常高的权限,可以看到某些系统注册表编辑器中不可见的项目,所以在进行操作的时候要有十足把握,不要因为错删、错改某些系统关键项目,使计算机系统崩溃。
一、查找项
按照图六中“+”“-”符号的说明,点击“+”可以快速在左边查找到对应的项目,选中即可在右面查看该项下面的键值
二、删除项
在左面选中要删除的项,在右键菜单中选择“删除”,即可。
三、新建项
通过查找项,找到要新建项的位置,然后在左面窗口右键菜单中的新建下选择“项”,即可弹出新建项的对话框(图九),输入名称,点确定即可。

图九

附件附件:

下载次数:1521
文件类型:image/pjpeg
文件大小:
上传时间:2007-3-17 23:44:02
描述:



gototop
 
12345678   1  /  8  页   跳转
页面顶部
Powered by Discuz!NT