回复: 怎么让主动防御对常见的程序生效


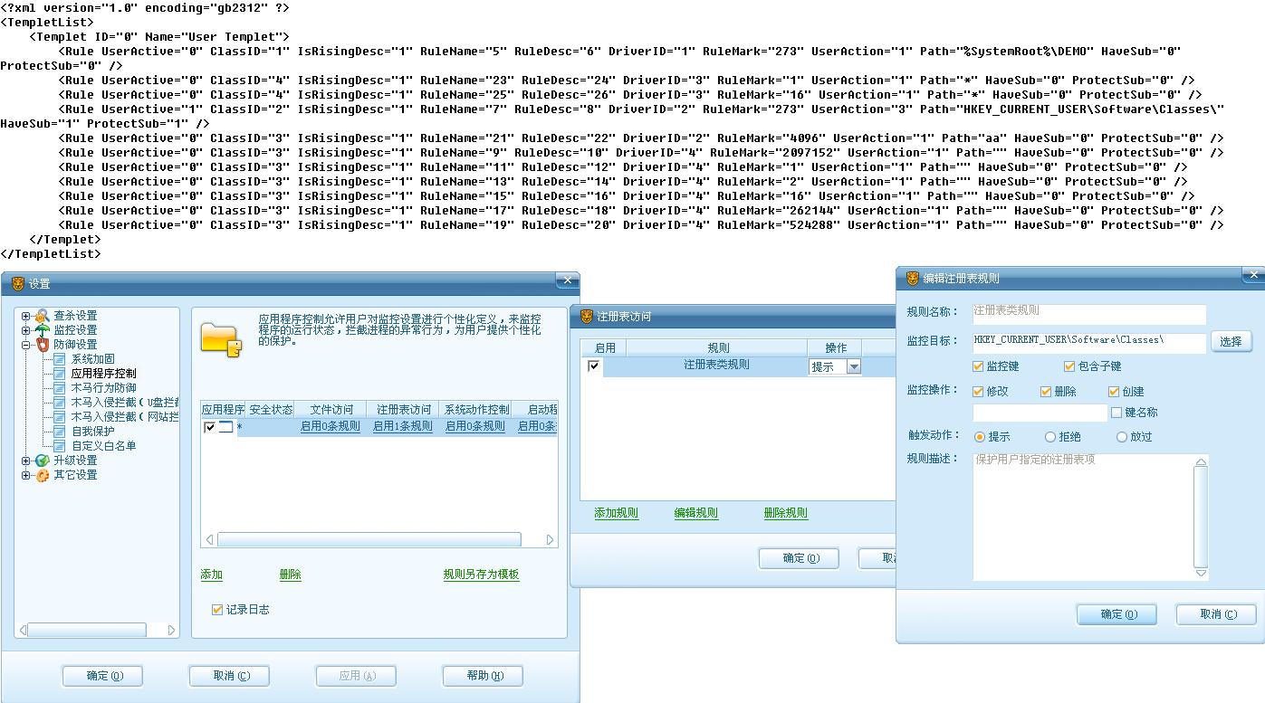
事先删除了以下键位(这些键位也映射到HKEY_CLASSES_ROOT,不过瑞星不支持监控该键位)
[HKEY_CURRENT_USER\Software\Classes\.cfc]
[HKEY_CURRENT_USER\Software\Classes\.cip]
[HKEY_CURRENT_USER\Software\Classes\.eip]
[KEY_CURRENT_USER\Software\Classes\.kip]
[HKEY_CURRENT_USER\Software\Classes\.uip]
[HKEY_CURRENT_USER\Software\Classes\CFC.Package]
[HKEY_CURRENT_USER\Software\Classes\EMOTION.Package]
[HKEY_CURRENT_USER\Software\Classes\SCENE.Package]
[HKEY_CURRENT_USER\Software\Classes\SKIN.Package]
[HKEY_CURRENT_USER\Software\Classes\SUPERBAG.Package]
(目的就是不想让QQ写这些垃圾键值,要那么多文件类型干什么?)
运行QQ,以上键位被恢复了,瑞星一点提示也没有,历史记录中也查不到.
把那个程序名称由"*"改为QQ主程序的路径也是无效的.