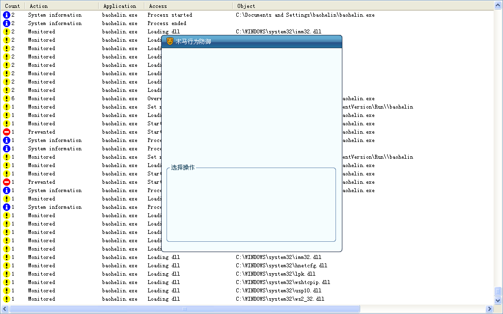
回复: 瑞星的“木马行为防御”与“dating.exe”病毒PK
原帖由
newcenturymoon 于 2009-6-23 19:29:00 发表
原帖由 baohe 于 2009-6-23 17:42:00 发表
[quote] 原帖由 newcenturymoon 于 2009-6-23 17:32:00 发表
这个是 某个模块的bug
猫叔邮箱多少 我发你个文件替过去看看
[email=baohelin@yahoo.com.cn]baohelin@yahoo.co
将你发来的rslog.dll覆盖瑞星2010安装目录下的rslog.dll,再运行病毒dating.exe。还是挡不住。






