修改被篡改的主页,修改回来了(供参考)
主页被
http://www.haoda123.com.cn/篡改过,用360网盾的一键恢复也恢复不了,去网上搜索到的方法大都是没用的

不过还是找到了一个有用的方法,供大家参考
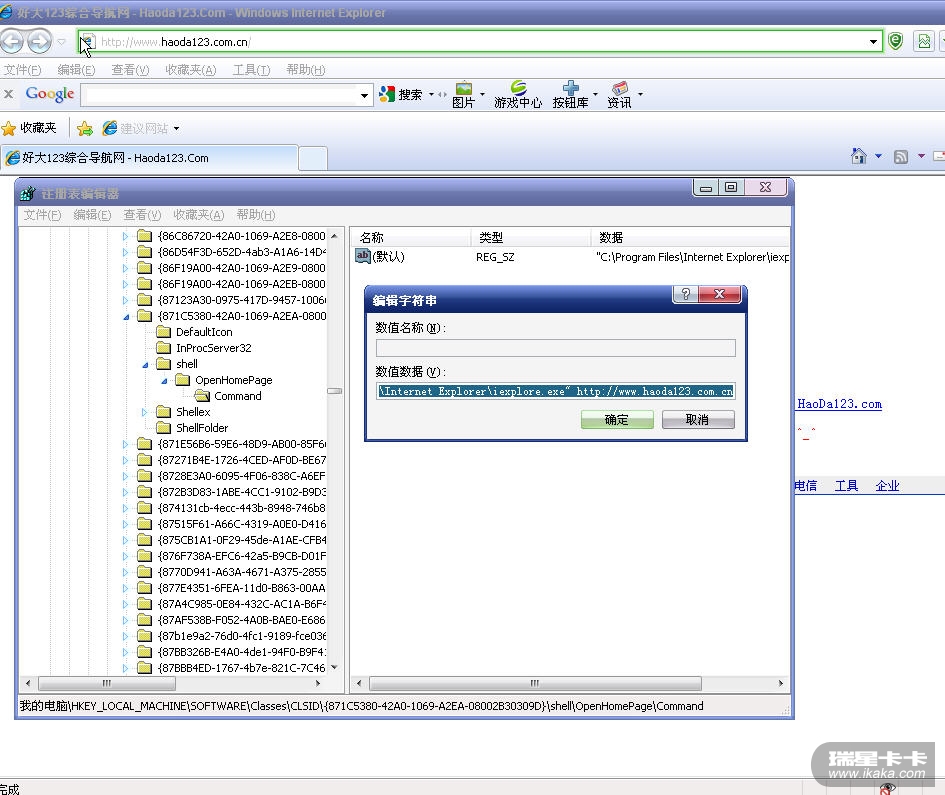
通过修改注册表里的值就可以恢复,要修改的值在这两个项里面 HKEY_LOCAL_MACHINE\SOFTWARE\Classes\CLSID\{871C5380-42A0-1069-A2EA-08002B30309D}\shell\OpenHomePage\Command HKEY_CLASSES_ROOT\CLSID\{871C5380-42A0-1069-A2EA-08002B30309D}\shell\OpenHomePage\Command
这是我的机器里的IE浏览器的主页


它的主页是
www.haoda123.com.cn 这些恶意地址通过修改注册表里的某些值,和IE浏览器绑定 我被修改的值为
"C:\Program Files\Internet Explorer\iexplore.exe" http://www.haoda123.com.cn 在”开始“菜单里选择“运行”,输入regedit就可以进入注册表 我先导出注册表,即使修改失误,只要还原一下刚刚保存的注册表就行了

在“编辑”菜单里选择“查找”这选项,输入“openhomepage” 就可以很快找到这两项 搜索到了以后会下左边显示 在左边框里找到”openhomepage ” ,双击它,找到'" command " 这样就可以看到那个值了


我把首页设置成我喜欢的主页---谷歌中国 这主要看自己喜欢 如果你喜欢空白页 去掉
http://www.haoda123.com.cn 就行了 这样那个值就为"C:\Program Files\Internet Explorer\iexplore.exe" 

看成功了吧 (*^__^*) 嘻嘻……

⊙﹏⊙b汗 给你看看我用那个软件恢复的吧


单击“360网盾” 选择“360网盾设置” 就可以打开了


选择”浏览器恢复“ 点击”使用空白页“ 再点击'一键恢复'
我在我机器做了两遍一键恢复 第1次是
修改前 修改后
http://www.google.cn/ig/china?hl=zh-CN about;blank
第2次 就是上面的图显示的效果 一键恢复后,打开的主页还是我通过注册表修改的 效果为下图


我只能说360网盾的一键恢复对我的机器没有效果
用户系统信息:Mozilla/4.0 (compatible; MSIE 8.0; Windows NT 5.1; Trident/4.0; QQPinyinSetup 614; GTB6.3; Mozilla/4.0 (compatible; MSIE 6.0; Windows NT 5.1; SV1) ; .NET CLR 2.0.50727; .NET CLR 3.0.04506.648; .NET CLR 3.5.21022; .NET CLR 3.0.4506.2152; .NET CLR 3.5.30729; MAXTHON 2.0)