瑞星卡卡安全论坛技术交流区反病毒/反流氓软件论坛 突然中了很多毒(手工杀毒方法见9楼)

123   2  /  3  页   跳转

突然中了很多毒(手工杀毒方法见9楼)

勾选“禁止进线程创建/禁止协件功能,以后结束C:\WINDOWS\system32\winlogon.exe就蓝屏
gototop
 

引用:
【awewef的贴子】勾选“禁止进线程创建/禁止协件功能,以后结束C:\WINDOWS\system32\winlogon.exe就蓝屏
………………

这个进程不能结束  是结束 模块信息里面的加载项  这机器要我找重装了 在这等于浪费时间!!
gototop
 

实在不想重装,在外地很多驱动都没,望baohe帮忙
gototop
 

自己顶一下
gototop
 

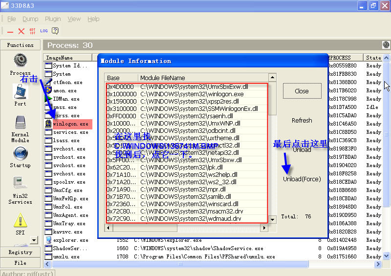
在IceSword的面板上点击“文件”、“设置”;勾选“禁止进线程创建/禁止协件功能”,点击“确定”。然后,按进程名或PID(进程号)找到下列进程,强制卸除插入的病毒模块C:\WINDOWS\136741M.BMP和C:\WINDOWS\system32\WSD_SOCK32.dll。
[PID: 744][\??\C:\WINDOWS\system32\winlogon.exe] [Microsoft Corporation, 5.1.2600.2180 (xpsp_sp2_rtm.040803-2158)]
[PID: 796][C:\WINDOWS\system32\services.exe] [Microsoft Corporation, 5.1.2600.2180 (xpsp_sp2_rtm.040803-2158)]
[PID: 808][C:\WINDOWS\system32\savedump.exe] [Microsoft Corporation, 5.1.2600.2180 (xpsp_sp2_rtm.040803-2158)]
[PID: 816][C:\WINDOWS\system32\lsass.exe] [Microsoft Corporation, 5.1.2600.2180 (xpsp_sp2_rtm.040803-2158)]
[PID: 1004][C:\WINDOWS\system32\svchost.exe] [Microsoft Corporation, 5.1.2600.2180 (xpsp_sp2_rtm.040803-2158)]
[PID: 1092][C:\WINDOWS\system32\svchost.exe] [Microsoft Corporation, 5.1.2600.2180 (xpsp_sp2_rtm.040803-2158)]
[PID: 1196][C:\WINDOWS\System32\svchost.exe] [Microsoft Corporation, 5.1.2600.2180 (xpsp_sp2_rtm.040803-2158)]
[PID: 1288][C:\WINDOWS\system32\svchost.exe] [Microsoft Corporation, 5.1.2600.2180 (xpsp_sp2_rtm.040803-2158)]
[PID: 1376][C:\WINDOWS\system32\svchost.exe] [Microsoft Corporation, 5.1.2600.2180 (xpsp_sp2_rtm.040803-2158)]
[PID: 2264][C:\WINDOWS\system32\sevchost.exe] [Microsoft Corporation, 5, 0, 0, 0]
[PID: 224][C:\WINDOWS\system32\sevchost.exe] [Microsoft Corporation, 5, 0, 0, 0]

说的够清楚了 上面的意思是说 比如:
选中该进程 [PID: 744][\??\C:\WINDOWS\system32\winlogon.exe]
右键 选择模块信息..找到:\WINDOWS\136741M.BMP和C:\WINDOWS\system32\WSD_SOCK32.dll  强制卸除
gototop
 

引用:
【awewef的贴子】勾选“禁止进线程创建/禁止协件功能,以后结束C:\WINDOWS\system32\winlogon.exe就蓝屏
………………


你没仔细看我的回复。
我分开讨论了。你却又将它们混在一起了。
系统核心进程是不能结束的。
看图————

附件附件:

下载次数:330
文件类型:image/pjpeg
文件大小:
上传时间:2007-1-5 20:28:59
描述:
预览信息:EXIF信息



gototop
 

实在是无奈啊!按照你说的先打钩再在模块里强制卸载C:\WINDOWS\136741M.BMP。结果还是蓝屏说是HARD ERROR.
而且在C:\WINDOWS\system32\winlogon.exe里没找到C:\WINDOWS\system32\WSD_SOCK32.dll。
gototop
 

自己再顶一下吧
gototop
 

不知道我的里面中没中
gototop
 

gototop
 
123   2  /  3  页   跳转
页面顶部
Powered by Discuz!NT